4
Мониторинг ЭС
В модуле EDSmart реализованы разнообразные функции, предназначенные для мониторинга потока входящих и исходящих сообщений:
- контроль за «жизненным циклом» сообщений на основе статусной модели;
- просмотр содержимого пакетов и отдельных сообщений;
- изменение статуса отправленных сообщений при получении извещений о результатах их обработки;
- мониторинг процессов подготовки и получения ответных сообщений по запросам участников;
- сверка перечня полученных из платежной системы Банка России сообщений;
- мониторинг отбракованных сообщений;
- информирование пользователей при получении определённых типов сообщений.
Внешний вид интерфейса «Мониторинг исходящих ЭС дня» представлен на рис.4.1.

Рис.4.1. Интерфейс «Мониторинг исходящих документов дня»
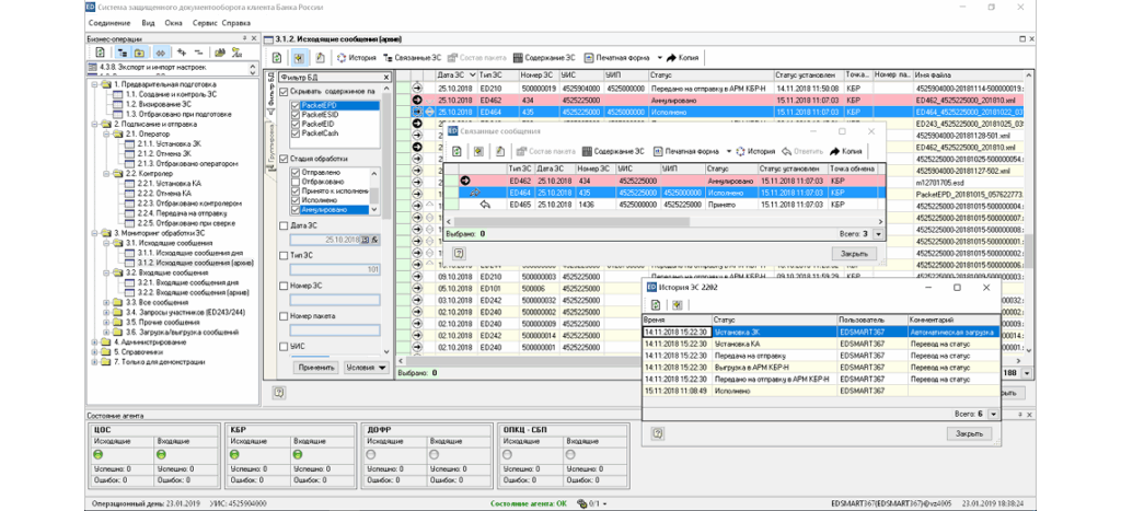
Изменение статуса отправленных ЭС при получении извещений о результатах их обработки
EDSmart продолжает отслеживать статусное состояние электронных сообщений даже после того, как они были отправлены. При получении ответных сообщений, содержащих извещения о результатах их обработки, первичным сообщениям автоматически будут присваиваться статусы «Передано на отправку», «Отбраковано ПБР», «Принято к исполнению», «Исполнено» или «Аннулировано». Правила изменения статусов электронных сообщений задаются в настройках модуля в форме следующих конструкций:
<Тип первичного ЭС: “ED2**”> <Тип полученного извещения: “ED208”> <Атрибуты извещения: “ResultCode = 3”> <Новый статус первичного ЭС: “Отбраковано ПБР”>.
Для управления статусным состоянием пакетов сообщений реализован отдельный набор правил. Например, этот набор включает в себя такие правила:
- если пакету присваивается статус «Отбраковано ПБР», то всем сообщениям в составе пакета также присвоить статус «Отбраковано ПБР»;
- если после изменения статуса очередного сообщения в составе пакета все сообщения имеют статус «Исполнено», то самому пакету присвоить статус «Исполнено» и так далее.
Кроме того, при получении ED211 «Извещение об операциях по счету» модуль автоматически изменяет статус электронных платежных сообщений, перечисленных в выписке, на «Исполнено».
Сверка перечная полученных сообщений (ED240/ED241/ED242)
EDSmart позволяет в автоматическом режиме производить сверку электронных сообщений, переданных в адрес банка.
Для этого модуль в режиме автоматического шлюза с заданной периодичностью формирует и передает в платежную систему Банка России ED240 «Запрос информации о переданных/полученных ЭС».
После получения ответных сообщений ED241 (также в автоматическом режиме) производится сверка списка переданных файлов с реально полученными на стороне банка. В случае наличия расхождений формируется «Ведомость отсутствующих файлов (электронных сообщений)», которая направляется по электронной почте по адресам, указанным в настройках модуля.
Затем, по команде оператора или в автоматическом режиме модуль формирует ED242 для повторного получения отсутствующих сообщений.
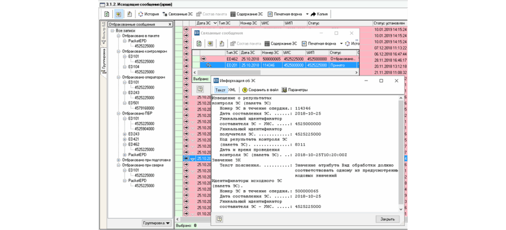
Связанные сообщения
При получении очередного входящего сообщения, которое является ответным на ранее отправленное банком, модуль автоматически свяжет эти сообщения. Аналогичным образом связь будет установлена, когда банк сформирует ответ на ранее полученный запрос от другого участника электронного обмена.
Для установления связи между сообщениями применяется универсальный алгоритм, основанный на выявлении и анализе в сообщении составного элемента EDRefID или InitialED, содержащего реквизиты призначной группы связанного электронного сообщения.
Мониторинг процессов подготовки и получения ответных сообщений по запросам участников
Частным случаем связанных сообщений являются сообщения, объединенные отношением «запрос-ответ». Примерами таких пар могут быть: ED202 «Запрос по ЭПС (пакету ЭПС)» и ED215 «ЭСИС с копией полей ЭПС», или ED275 «Запрос об отзыве выставленного на оплату платежного требования / инкассового поручения» и ED276 «Уведомление о результатах отзыва».
EDSmart осуществляет мониторинг процессов подготовки ответных сообщений при получении входящих запросов. По исходящим запросам модуль позволяет контролировать получение ответных сообщений и, в случае необходимости, формировать повторные запросы.
Мониторинг отбракованных сообщений
В зависимости от того, на каком этапе обработки сообщение было отбраковано, ему присваивается соответствующий статус. Для отбракованных сообщений предусмотрены следующие статусные состояния:
- Отбраковано при подготовке. Сообщение было отбраковано при проведении входного контроля или визирования в контуре предварительной подготовки сообщений.
- Отбраковано оператором. Оператор отказался устанавливать ЗК.
- Отбраковано контролером. Контролер отказался устанавливать КА.
- Отбраковано при сверке. Сообщение не прошло финальную сверку реквизитов с первичными данными из системы-источника.
- Отбраковано АРМ КБР-Н. Сообщение было отбраковано при попытке загрузить его в АРМ КБР-Н.
- Отбраковано ПБР. В ответ получено соответствующее сообщение от подразделения Банка России.
- Отбраковано в пакете. Одному или более сообщений в составе пакета присвоен статус «Отбраковано ПБР».
В режиме мониторинга модуль EDSmart позволяет просматривать общий список отбракованных сообщений. Этот список может быть сгруппирован, например, по признаку «причина отбраковки» и «тип сообщения» — как это показано на рис.4.4.
По каждому отбракованному сообщению можно просмотреть его содержание, связанные сообщения, историю его обработки и причину, по которой сообщение было отбраковано.
Уведомления о получении входящих сообщений
В состав модуля EDSmart входит компонент, позволяющий при получении входящих сообщений определенного типа автоматически направлять пользователям соответствующие уведомления по электронной почте.
При настройке уведомления указывается тип электронного сообщения, к которому оно относится, определяется тема и содержание письма. Тема и содержание письма могут включать в себя значения реквизитов из полученного сообщения.
К письму в виде присоединенного файла можно приложить текст полученного сообщения и/или специальную форму, созданную на основе информации, содержащейся в сообщении с помощью языка преобразования XML документов XSLT (eXtensible Stylesheet Language Transformations).
Для каждого уведомления указывается список адресов для рассылки.
Рис.4.5. Настройка и отправка уведомлений






